Start of day
The error appears when configuring an active time that has an endTime setting value of 00:00:00 because the said value means start of day:

Active time that spans through midnight
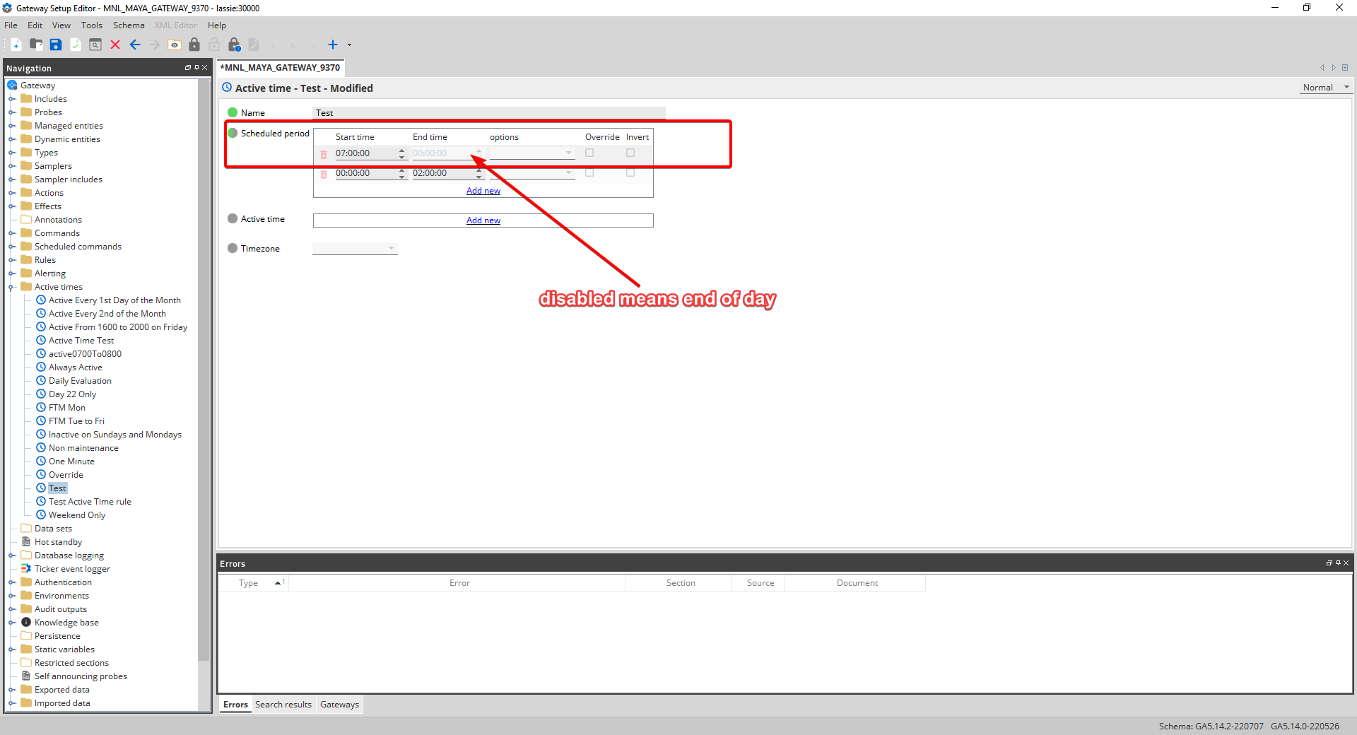
The said error usually happens when configuring an active time that spans through midnight. This configuration can be achieved by disabling the endTime setting of the first schedulePeriod entry. When the said setting is disabled, the active time treats this as end of day:

Comments
0 comments
Please sign in to leave a comment.